Display Classes

Introduction

TRootanaDisplay is an attempt to provide a simple way of making ROOT event displays that can quickly be used to show ADC/TDC spectrum or whatever else you'd like to plot.

Using TRootanaDisplay

TRootanaDisplay is an abstract base class for event displays. Users need to define a class that derives from this class in order to make an event display. The only method that users must implement is the method AddAllCanvas(), where the user defines which tabs to use.

The user then needs to define how they what to update and plot histograms. The updating of histograms happens for each event. In online mode, the plotting of histograms only happens for each NN events, where NN is controlled by the user. For offline mode the plotting happens for each event.

There are three ways that users can decide to update and plot histograms: 1) They can create histograms in their event display class and then fill the methods UpdateHistograms(TDataContainer) and PlotCanvas(TDataContainer). This histograms can then fill in the canvases that are added using AddSingleCanvas(std::string name). 2) They can create classes that are derived from TCanvasHandleBase. The derived classes are then added using the method AddSingleCanvas(TCanvasHandleBase* handleClass). 3) They can create a histogram-set class (derived from THistogramArrayBase) and pass it to TFancyHistogramCanvas. This provides a richer set of button control of the histogram display.

There is no substantial difference between the first two methods. The second method is mainly meant to allow the user to separate the methods into separate files for code cleaniness.

The actual ROOT GUI is encapsulated in a separate class TMainDisplayWindow. The TRootanaDisplay has an instance of this TMainDisplayWindow class. Users will be need to access the TMainDisplayWindow by calling

TRootanaDisplay::GetDisplayWindow()

in order to grab the particular canvas that we want plot on.

The program display_example.cxx shows an nice example plot using all three methods for histogram filling.

Program Flow Control

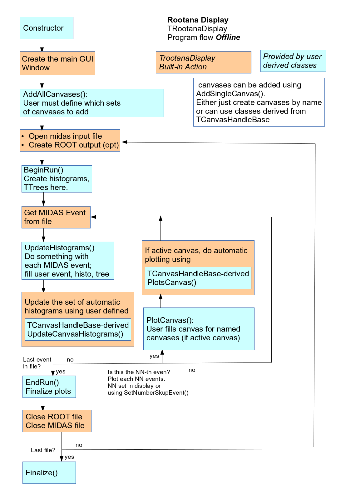
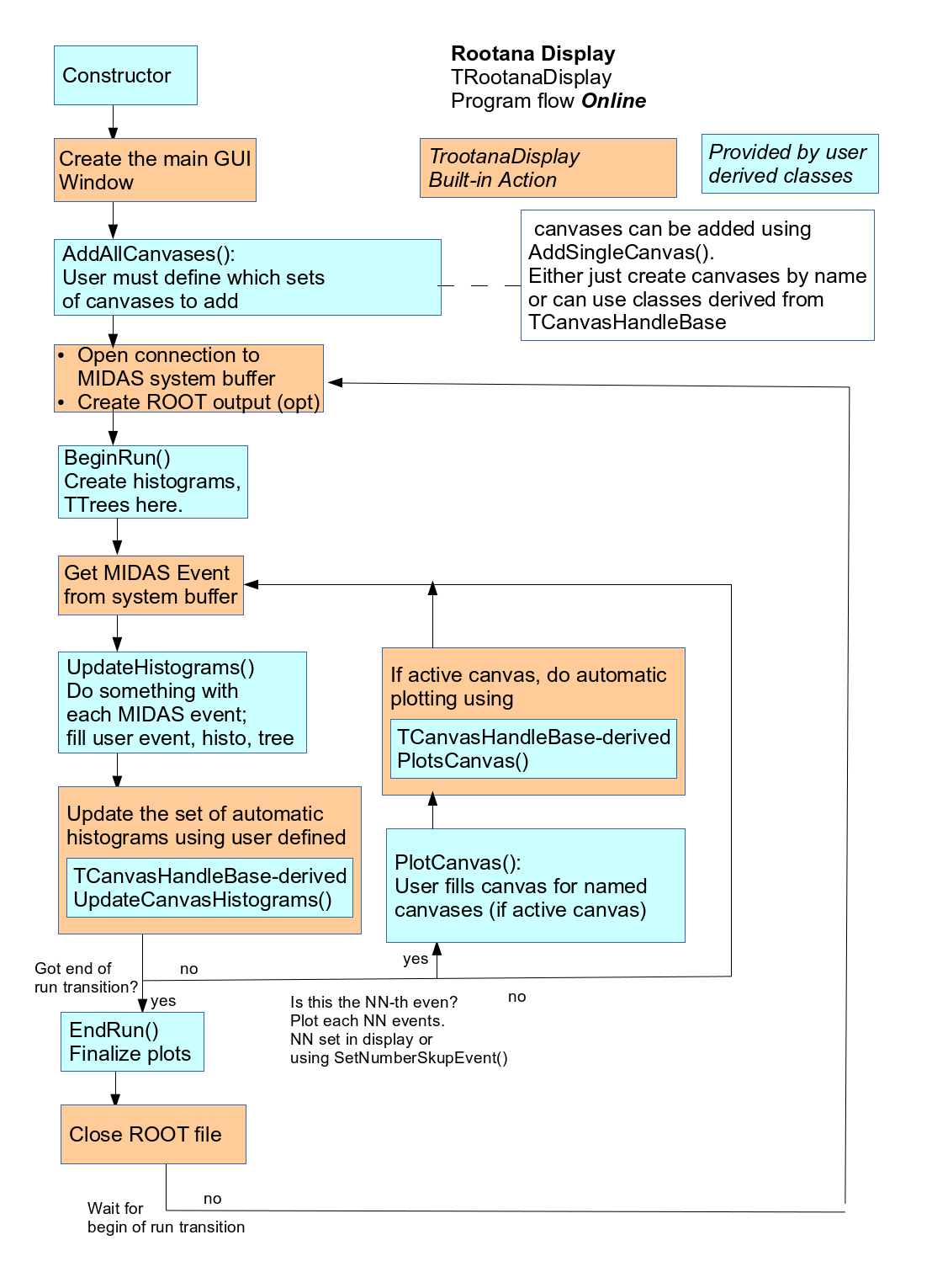
The following images try to describe the program flow graphically. This is largely the same information as what is described above, but presently differently.

event_display_offline_diagram.png

Program flow for offline rootana display

event_display_online_diagram.png

Program flow for online rootana display

Comparison of RootanaDisplay and Roody

rootana also provides a different way of visualizing histograms through roody and the TNetDirectoryServer. Should the user use TRootanaDisplay or roody? The following are some of the differences between the two tools:

So, in summary: if you are only producing a simple set of ROOT histograms and/or you don't want to do much programming then roody might be the right solution; if you want complicated plots and don't mind using ROOT display classes, then TRootanaDisplay is the way to go.

Of course, the user can easily have a program that implements both solutions and get the best of both worlds.

T. Lindner


Generated on 12 Feb 2016 for ROOT Analyzer by  doxygen 1.6.1